Gobernanza con Aragon
En BLOKC, estamos redefiniendo la gobernanza descentralizada construyendo un sistema de propuestas DAO robusto y modular, impulsado de manera fluida por Aragon OSX. Al aprovechar el marco de vanguardia de Aragon, empoderamos a nuestra comunidad con un proceso de gobernanza transparente, escalable y—lo más importante—impulsado por la comunidad. Esto no es solo tecnología; se trata de crear un futuro donde cada voz en el ecosistema BLOKC cuente.
¿Por qué Aragon?
Aragon proporciona un conjunto de herramientas potente y flexible para construir DAOs modulares, permitiéndonos crear un sistema de gobernanza que se adapta a las necesidades cambiantes de nuestro ecosistema. Con la infraestructura probada de Aragon, aseguramos una gobernanza segura y autónoma que se alinea con los principios de descentralización.

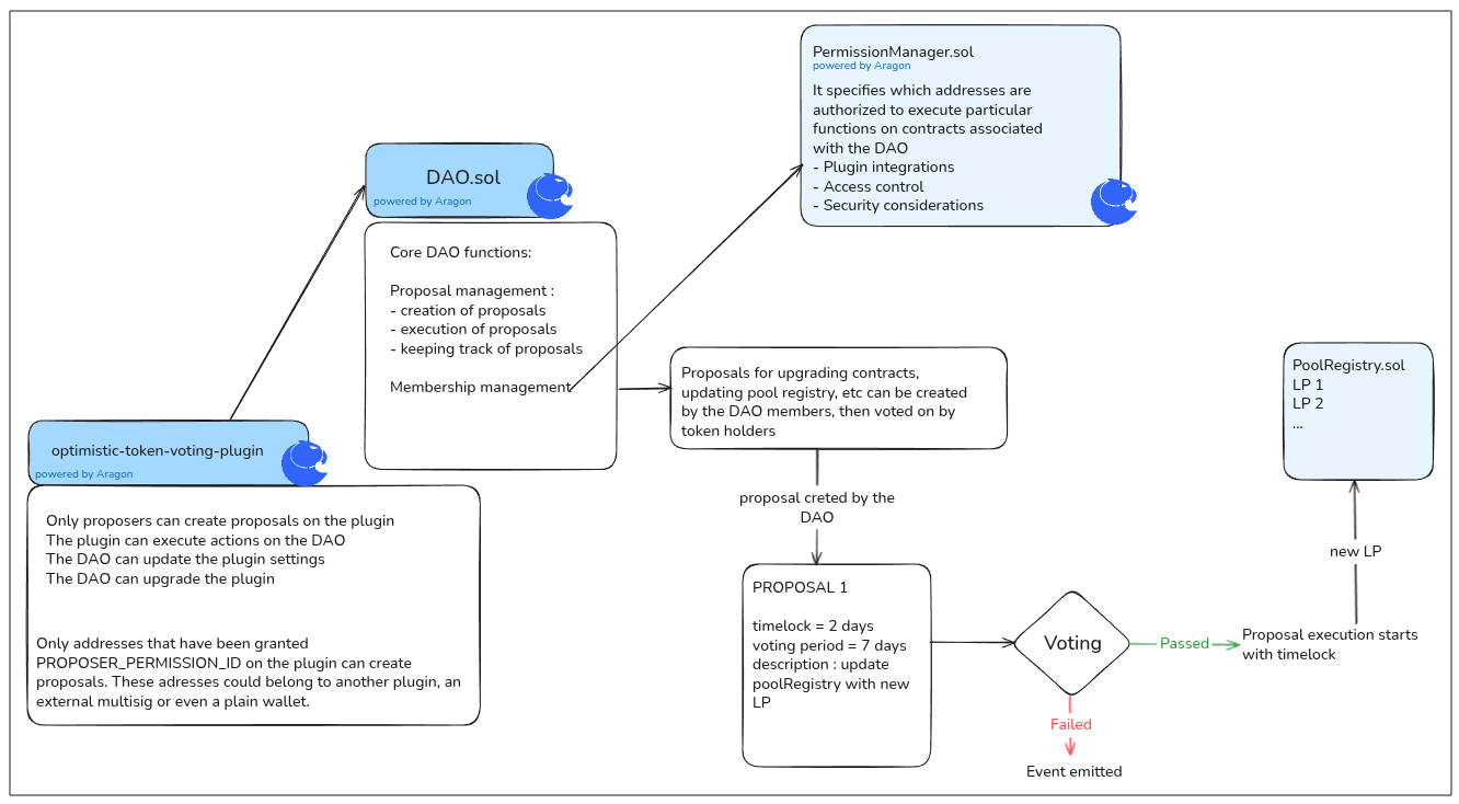
El sistema de propuestas de BLOKC: El poder en tus manos
Nuestro sistema de propuestas es el corazón del ecosistema BLOKC, diseñado para hacer que la gobernanza sea simple pero impactante. Esto es lo que ofrece:
- Actualiza contratos inteligentes fácilmente: Mantente a la vanguardia de DeFi con actualizaciones fluidas y seguras de nuestros protocolos.
- Añade nuevos DEX y pools de liquidez: Expande oportunidades integrando fácilmente nuevos lugares de intercambio y fuentes de liquidez.
- Decisiones impulsadas por la comunidad: Cada propuesta, cada voto refleja la voluntad colectiva de los miembros de nuestra DAO.
Modular, escalable y transparente
Al asociarnos con Aragon, preparamos nuestra gobernanza para el futuro. Ya sea integrando nuevas soluciones DeFi, mejorando la eficiencia del capital o refinando protocolos existentes, nuestro sistema está diseñado para evolucionar. Es transparente, accesible y está pensado para poner a la comunidad en primer lugar—porque en BLOKC, la descentralización no es solo una palabra de moda, es nuestra misión.
Únete a nosotros para revolucionar la gobernanza DAO con un enfoque transparente, eficiente y centrado en la comunidad.